Vue3的配置项
大约 5 分钟
props 配置项
Vue3 对props 配置项进行了功能的拓展,允许setup函数接收并使用props配置项。
<User name="张三" age="30" :sex="sex"></User>子组件配置并接收props:
<template>
<h2>姓名:{{name}}</h2>
<h2>年龄:{{age}}</h2>
<h2>性别:{{sex}}</h2>
</template>
<script>
export default {
name : 'User',
// 使用props配置项 接收父组件传递过来的数据。
props : ['name', 'age', 'sex'],
// setup函数中没有this这个关键字!!
// 将来vue3调用setup函数之前,会给setup函数传递参数,第一个参数是:props
setup(props){
// props被包装成了一个代理对象,也是具有响应式的Proxy对象。
console.log(props)
// props不需要返回,直接使用即可(返回的是data)
}
}
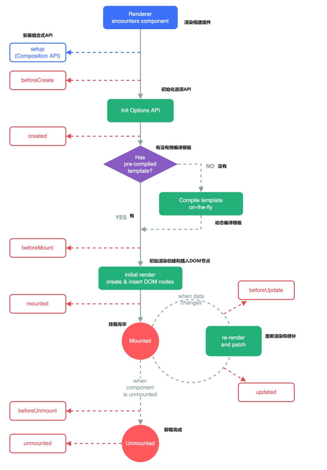
</script>生命周期钩子

Vue3 支持 Vue2 的选项式API(但是不建议),推荐使用组合式 API。
Vue3 的生命周期钩子有:
- beforeCreate
- created
- beforeMount
- mounted
- beforeUpdate
- updated
- beforeUnmount(即Vue2中的 beforeDestory)
- unmounted(即Vue2中的 destoryed)
使用选项式API,则和 Vue2 一样,在配置项中提供钩子的实现即可。
推荐使用组合式API完成Vue3的初始化,组件式API需要引入对应的API,如:
import {onBeforeMount, onMounted, onBeforeUpdate, onUpdated, onBeforeUnmount, onUnmounted} from 'vue'
// 介于 setup、beforeCreate、created 执行过于接近,组合式API没有提供 onBeforeCreate、onCreated 这样的API,直接在 setup中编写即可
setup(){
console.log('setup...') // beforeCreate、created 都在这里实现
// 组合式 API 生命周期钩子,接收一个callback作为参数,完成API的调用即绑定了生命周期钩子
onBeforeMount(() => {
console.log('onBeforeMount')
})
onMounted(() => {
console.log('onMounted')
})
onBeforeUpdate(() => {
console.log('onBeforeUpdate')
})
onUpdated(() => {
console.log('onUpdated')
})
onBeforeUnmount(() => {
console.log('onBeforeUnmount')
})
onUnmounted(() => {
console.log('onUnmounted')
})
// ...
}如果一定要使用 beforeCreate、created 这两个钩子,可以以配置项的形式提供。
Vue3 计算属性
Vue3 提供了计算属性的组合式API。
import { computed, reactive } from 'vue'
setup(){
// data
let data = reactive({
name : ''
})
// 计算属性中用到的必须是响应式数据,computed(...) 返回的数据也是响应式的。
// computed简写
/* let reversedName = computed(() => {
// 这种写法是一种简写形式,如果你只需要使用计算属性的get方法的话。
return data.name.split('').reverse().join('')
}) */
// computed完整写法
let reversedName = computed({
get(){
// 读取计算属性的值的时候执行。
return data.name.split('').reverse().join('')
},
set(val){
// 当修改计算属性的值的时候执行。
data.name = val.split('').reverse().join('')
}
})
// data和计算属性都需要返回
return {data, reversedName}
}Vue3 监听器
Vue3 为监听器 watch 也提供了组合式API。
import {watch, ref} from 'vue'
setup(){
// 执行一次 API,则注册了一个监视器,函数没有返回值
watch(监视目标, handler, options对象)
}监视目标
监视目标必须是响应式的,或者是一个关于响应式数据的 getter。
响应式的数据有:ref、reactive的返回值、prpos、计算属性、只读属性...等。这里以 ref、reactive 的返回值为例。
当监视目标 是 ref(基本数据类型) 时(refImpl对象):
// 不能监视 ref(基本数据类型).value (.value获得的属性是一个基本数据类型)
setup(){
// data
let counter = ref(1)
let counter2 = ref(100)
// 逐个监视,能正常捕获 oldValue
watch(counter, (newValue, oldValue) => {
console.log('计数器', newValue, oldValue)
})
watch(counter2, (newValue, oldValue) => {
console.log('计数器2', newValue, oldValue)
})
// 返回一个对象
return {counter, counter2}
}当监视目标是 proxy对象 时:
// 有两种情况:
// 1. proxy = ref(对象).value 或其 子对象
// 2. proxy = reactive(obj) 或其 子对象
// 当监视 proxy 时,oldValue 无法真正获取到(Vue还未找到合适的解决方案),最终会把 newValue 传给 oldValue
// 即两个实参都是 newValue
watch(proxy, (newValue, oldValue) => {
console.log(newValue, oldValue)
}, {deep : false})
// 监视 proxy 时,深度监视是强制性的,无法关闭当监视目标是 getter函数 时:
// 监视目标可以是一个函数,最终函数的返回值作为触发handler的依据。一旦函数返回值变动了,就会触发handler
// 这种方式只关心返回值,不关心返回值是否响应式。
// 当只需要监视 proxy 中的某个属性值,而不需要深度监视时即可使用
watch( ()=>proxy.counter, (newValue, oldValue) => {
console.log(newValue, oldValue)
})
// 可以通过这种方式关闭对 proxy 的深度监视(getter只关心返回值或其一级属性)
watch( ()=>proxy, (newValue, oldValue) => {
console.log(newValue, oldValue)
}, {deep : false}) // 此种方式即可关闭深度监视
// 也可以开启对 ref(基本数据类型).value 的监视(getter只关系返回值)
watch( ()=>ref(基本数据类型).value, (newValue, oldValue) => {
console.log(newValue, oldValue)
}) // 同 watch( ref(基本数据类型), ...)监视目标可以以数组的形式提供;
// 采用数组的方式,一次性监视多个属性。
// watch( [监视目标1, 监视目标2] ...)
// 只要其中一个监视目标更新了,就会执行handler
// newValue,、oldValue 都是数组,囊括了各个监视目标的新值和旧值
watch([counter, counter2], ( newValue, oldValue) => {
console.log(newValue[0], oldValue[1]) // counter的新值,counter2的旧值
})handler
是监视器的回调,当监视属性变动时,会传入两个参数并执行handler。
// 监视属性 变动时,执行这个回调
handler(newValue, oldValue);options对象
watch函数中进行监听器额外配置的对象。如;
options = {
immediate : true, // 开始的时候,立即执行一次handler
deep : true // 启用深度监视
}watchEffect
watchEffect 是 Vue3 提供的一个关于监视的组合式API,watchEffect 直接接收一个callback,当callback关联的响应式数据发送了变化,则执行这个 callback,初始化时,也会执行一次 callback。
import { reactive, watchEffect } from 'vue'
setup(){
let data = reactive({
counter1 : 1,
counter2 : 100,
counter3 : 1000
})
// watchEffect函数中直接跟一个回调函数即可。
// 这个回调函数什么时候执行?一开始就先执行一次。然后函数体当中使用到了某个数据。
// 这个使用到的数据只要发生变化,watchEffect中的回调函数一定会执行一次。
watchEffect(() => {
// 我这个回调函数当中使用到了data.counter1和data.counter3
// 这个回调函数的执行实际是:只要counter1发生变化,或者counter3发生变化,这个回调函数都会执行。
const a = data.counter1
const b = data.counter3
console.log(a, b)
})
// 返回一个对象
return {data}
}